一、Windows安装MySQL
1、下载
打开网址,页面如下,确认好要下载的操作系统,点击download。
可以不用登陆或者注册,直接点击No thanks,just start my download就可以下载了。

2、解压
将解压后的文件夹放到任意目录下即可完成mysql的安装目录的设定。我的是C:mysql-8。
3、配置
在Windows系统中,配置文件默认是安装目录下的 my.ini 文件(或my-default.ini),在安装根目录下添加 my.ini,比如我这里是:C:mysql-8my.ini,写入基本配置。
my.ini参考配置
[mysqld]#设置3306端口port = 3306 # 设置mysql的安装目录basedir=C:mysql-8 # 设置mysql数据库的数据的存放目录datadir=C:mysql-8data # 允许最大连接数max_connections=200# 服务端使用的字符集默认为8比特编码的latin1字符集character-set-server=utf8# 创建新表时将使用的默认存储引擎default-storage-engine=INNODB# 允许连接失败的次数。这是为了防止有人从该主机试图攻击数据库系统max_connect_errors=10# 默认使用“mysql_native_password”插件认证default_authentication_plugin=mysql_native_password[mysql] # 设置mysql客户端默认字符集 default-character-set=utf8 [client]# 设置mysql客户端连接服务端时默认使用的端口port=3306default-character-set=utf8
注意,里面的 basedir 是我本地的安装目录,datadir 是我数据库数据文件要存放的位置,各项配置需要根据自己的环境进行配置。
4、环境变量
在系统变量PATH后面添加: 你的mysql bin文件夹的路径(如C:mysql-8bin)

5、初始化数据库
在MySQL安装目录的 bin 目录下执行命令:
mysqld --initialize --console
执行完成后,会打印 root 用户的初始默认密码,比如:

注意!执行输出结果里面有一段: [Note] [MY-010454] [Server] A temporary password is generated for root@localhost: gFDdBy;e4JS其中root@localhost:后面的“ gFDdBy;e4JS”就是初始密码(不含首位空格)。在没有更改密码前,需要记住这个密码,后续登录需要用到。
要是你手贱,关快了,或者没记住,那也没事,删掉初始化的 datadir 目录,再执行一遍初始化命令,又会重新生成的。当然,也可以使用安全工具强制改密码。
6、安装MySQL服务
以管理员身份打开cmd窗口后,将目录切换到你解压文件的bin目录,输入后回车运行
mysqld –install [服务名]
mysqld --install
后面的服务名可以不写,默认的名字为 mysql。当然,如果你的电脑上需要安装多个MySQL服务,就可以用不同的名字区分了,比如 mysql5 和 mysql8。

(我这边自己电脑可执行文件路径始终隐射到C:Program FilesMySQL 8.0,而不是我实际安装目录,所以我切换到了C:mysql-8bin再安装)
7、启动mysql服务
以管理员身份在cmd中输入:
net start mysql
服务启动成功之后,就可以登录了.
注意:在windows操作系统上没有重启mysql服务的命令,如果要重启服务,只能先stop再start。
net stop mysql #停止mysql
卸载服务:
mysqld --remove mysql
8、更改密码和密码认证插件
在MySQL安装目录的 bin 目录下执行命令:
mysql -u root –p
这时候会提示输入密码,记住了上面第7步安装时的密码,填入即可登录成功,进入MySQL命令模式。

在MySQL8.0.4以前,MySQL的密码认证插件是“mysql_native_password”,执行就可以更改密码。
SET PASSWORD=PASSWORD('[修改的密码]');
但是MySQL8.0.4开始,使用的是“caching_sha2_password”,可以这样更改密码:
ALTER USER 'root'@'localhost' IDENTIFIED BY 'root-password';

因为当前有很多数据库工具和链接包都不支持“caching_sha2_password”,为了方便,我暂时还是改回了“mysql_native_password”认证插件。
修改密码验证插件,同时修改密码。在MySQL中执行命令:
ALTER USER 'root'@'localhost' IDENTIFIED WITH mysql_native_password BY '新密码';
如果想默认使用“mysql_native_password”插件认证,可以在配置文件中配置default_authentication_plugin项。
[mysqld]default_authentication_plugin=mysql_native_password
9、测试
可以用 命令查看一下默认安装的数据库:
show databases;use mysql;show tables;

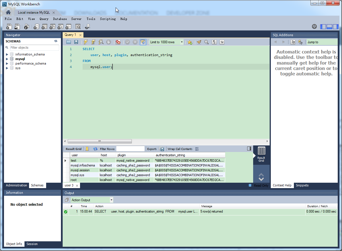
发现MySQL数据库被默认初始化,user表储存了MySQL用户的信息。我们可以看一下默认MySQL用户:
select user, host, plugin, authentication_string from mysql.user;

管理员root的host是localhost,代表仅限localhost登录访问。如果要允许开放其他ip登录,则需要添加新的host。如果要允许所有ip访问,可以直接修改成“%”
10、创建用户和权限:
--创建用户:CREATE USER 'test'@'%' IDENTIFIED WITH mysql_native_password BY '123456';--(需要注意:mysql8.0加密方式修改了)--检查用户select user, host, plugin, authentication_string from userG;--授权远程数据库--授权所有权限GRANT ALL PRIVILEGES ON *.* TO 'test'@'%';--授权基本的查询修改权限,按需求设置GRANT SELECT,INSERT,UPDATE,DELETE,CREATE,DROP,ALTER ON *.* TO 'test'@'%';--查看用户权限show grants for 'test'@'%';
二、Mysql图形化管理工具
1、Navicat Premium 12(推荐)
目前开发者用的最多的一款mysql图形用户管理工具,界面简洁、功能也非常强大,与微软的SQLServer管理器很像,简单易学,支持中文。

建立连接:


2、MySQL Workbench
Mysql 官方的一个图形管理工具,用Python写的。支持数据库的创建、设计、迁移、备份、导出、导入等功能,支持windows、linux、mac主流的操作系统,使用起来非常的棒。

1、官方下载地址:

2、配置
默认只显示:sys数据库

Mysql Workbench显示数据库元数据三个库information_schema库、performance_schema以及mysql库的方法:
先创建连接,连接到对应数据库,选择工具栏Edit ->Preference或者在右上角选择图标:

在对话框中勾选:show Metadata and Internal Schemas(显示元数据和内容的Schemas).。
不用重启软件,重新连接即可。
三、Linux安装MySQL
1、环境和资源地址
*** centos 7 ***
2、安装
1、 方式一(在线安装)
# 查看和mysql有关的安装包yum search mysql # 安装mysql社区版本yum源yum -y install http://repo.mysql.com/yum/mysql-5.6-community/el/7/x86_64/mysql-community-release-el7-5.noarch.rpm# 找到community社区版本的mysql包yum search mysql |grep community# 使用yum安装下列yum -y install mysql-community-server.x86_64 mysql-community-client.x86_64 mysql-community-server.x86_64 mysql-community-client.x86_64
2 、方式二(离线安装)
# 下载离线包yumdownloader mysql-community-server.x86_64 mysql-community-client.x86_64 mysql-community-libs.x86_64 mysql-community-common.x86_64# 安装yum -y install mysql-community-client-5.6.41-2.el7.x86_64.rpm mysql-community-server-5.6.41-2.el7.x86_64.rpm mysql-community-common-5.6.41-2.el7.x86_64.rpm mysql-community-libs-5.6.41-2.el7.x86_64.rpm
3、操作mysql相关常用shell命令
# 启停服务systemctl {start|stop|restart|status} mysqld.servicesystemctl start mysqld.service# 查看服务状态systemctl status mysqld.service# 安全初始化/usr/bin/mysql_secure_installation# 停系统防火墙systemctl stop firewalld.service# 查看强制访问控制状态getenforce# 关闭强制访问控制策略setenforce 0
4、登陆和初始化密码
# 创建root远程登陆密码mysql -h 127.0.0.1 -u root -pmysql> grant all privileges on *.* to root@'%' identified by "root";mysql> flush privileges;
以上就是MySQL数据库安装方法与图形化管理工具怎么用的详细内容,更多请关注创想鸟其它相关文章!
版权声明:本文内容由互联网用户自发贡献,该文观点仅代表作者本人。本站仅提供信息存储空间服务,不拥有所有权,不承担相关法律责任。
如发现本站有涉嫌抄袭侵权/违法违规的内容, 请发送邮件至 chuangxiangniao@163.com 举报,一经查实,本站将立刻删除。
发布者:程序猿,转转请注明出处:https://www.chuangxiangniao.com/p/153858.html
微信扫一扫
支付宝扫一扫





